ماهي دورة حياة التطبيق وكيف يتم استخدامها في تطوير تطبيقات الاندرويد و Flutter ؟
اي تطبيق يتم تطويره يمر بمجموعة من المراحل او ما يسمى دورة حياة التطبيق وهذه الدوره تعبر عن حياة التطبيق سواء تم تشغيله او ايقافه وتنفيذ اي امر معين خلال هذه الفتره التي يمر بها التطبيق وفي هذه المقالة سوف نشرح لكم ماهي دورة حياة التطبيق وماهي المراحل التي يمر بها التطبيق وبالمناسبة لكي تتمكن من استخدام lifeCycle لتطبيقات flutter سوف تحتاج ان تجعل ال class الخاص بك يرث من WidgetsBindingObserver وذلك عن طريق ان تاتي الى ال class الثاني والذي يحمل بيانات الصفحة اجعله with WidgetsBindingObserver حتى تستطيع استخدام ال lifeCycle بدون مشاكل في تطبيقك واضف الكود التالي بداخل initState حتى يعمل WidgetsBinding.instance.addObserver(this); والان يمكنك استخدام دالة didChangeAppLifecycleState وضع بداخلها switch (state) وكل case منهم تقوم بعمل AppLifecycleState.resumed او اي وظيفة ترغب بها كما سوف نشرحها لكم .
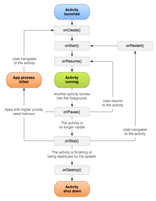
onCreate()
هذه الدالة تكون في بداية عمل التطبيق وتعني بداء للصفحه والاكواد التي بداخلها و اي كود يكتب خارجها لن يتم استخدامه
onStart()
هذه هي الدالة التي تبدء مع تشغيل التطبيق وتكون بعد onCreate مباشروايضا تعمل بعد onStop()
onResume()
تعمل ايضا بعد onStart() ولكن تعمل ايضا بعد حالة onPause
onPause()
هذه الوظيفة تعمل عندما يظهر تطبيق اخر فوق تطبيقك ويكون تطبيقك ما زال يعمل مثال تطبيق اخر يعرض dialog فوق تطبيقك تعمل بعدها هذه الوظيفة
onStop()
تعد هذه عندما يكون التطبيق الخاص بك في حالة السكون بمعنى تم فتح تطبيقك وبعدها الانتقال الى صفحة home وبعد الرجوع للتطبيق مره اخرى لن يبدء من onCreate() سولا في حالة واحده وهيا انك جعلت التطبيق في وضع السكون لبعض الوقت وقتها يقوم هاتفك بحذف دالة التشغيل من التطبيق حتى لا يجعل تطبيقك بطيئ ولكن في الطبيعي يرجع من بداية OnStart() ولكن اذا كان لديك بيانات قمت بحذفها في onSave سوف يقوم باسترجاعها مره اخرى .
onDestroy()
تعمل هذه الدالة عندما يتم الخروج من التطبيق بشكل نهائي وابسط مثال عندما تقوم بفتح التطبيق وبعدها الرجوع الى الخلف الى ان يتم اغلاقه عندما يتم تنفيذ هذه الوظيفة .
onSaveInstanceState()
هذه الحالة تعمل عندما يتم تشغيل onStop() ويمكنك من خلالها حفظ بيانات في الذاكرة المؤقته لتطبيقك بحيث استعادته عند الرجوع مره اخرى .
onRestoreInstanceState()
هذه الدالة يمكنك من داخلها حفظ البيانات الخاصه بالتطبيق بحيث تسترجعها مره اخرى ونحصل على البيانات من خلال دالة onSaveInstanceState .




